EIDOpat

The administration system for all property rights.

EIDOpat is an IP management system with a modular structure.

Manage with EIDOpat efficiently

  • Invention disclosure
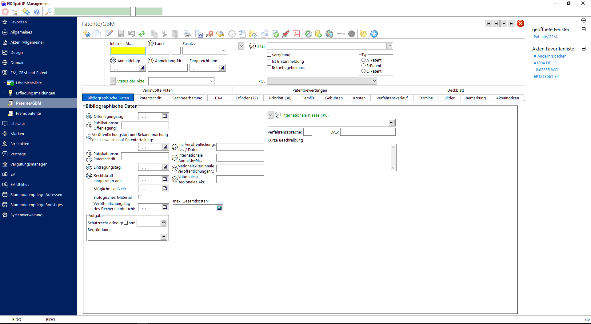
  • Patents, patent applications, utility models
  • Trademarks
  • Designs
  • Contracts
  • Disputes (appeal, objection, processes)
  • Other files
  • Domains
  • Literature
  • Foreign patents
  • Foreign trademarks
  • Inventor´s compensations according to german law

Modules for a flexible management system

  • Law firm
  • Industry
  • Patent/utility model
  • Trademarks/designs
  • Inventor´s compensation
  • Multi-client capability
  • Interface to payment systems
  • Form templates
  • Statistics

Furthermore EIDOpat is adaptable to multilingual requirements.

EIDOpat general functions

  • Ergonomic graphical user interface with drag & drop function
  • Document management
  • Automatic management of the life history of all objects
  • Automatic deadline monitoring including fees
  • Comfortable address management
  • Automatic billing
  • Interfaces to word processing programmes
  • Internet downloads
  • Free programmable sequence control (Pascal similar language)
  • Free definition of users or user groups
  • Deadlines, letters and procedures can be adjusted individually
  • Color coding of important conditions, for files and dates
  • Individual data display in the header area for ​​all kinds of files

EIDOpat reports, evaluations

  • Large number of standard queries available
  • Proposal list for payment dates
  • Scheduling run
  • Data export into Excel, HTML and XML-format
  • Free cover page creation with HTML

EIDOpat Interfaces

  • Create documents with MS Word
  • EMail directly with MS Outlook
  • EMail via (IMAP, POP3, SMTP)
  • Graphic embedding in any formats
  • Currency updates via internet
  • Free XML interface for exporting and importing
  • eFiling
  • Automatic filling of web forms

Interfaces to payment institutions

  • CPA
  • Dennemeyer
  • PAVIS

EIDOpat system administration

  • Identification and authentication of users
  • Assignment of access authorizations down to the field level
  • Assignment of access rights via groups possible